đŻ End-to-End Guide to Building Data Products and Modular AI-Systems
Collection of our Top Resources, from Strategy to Data Product Evolution, and more!
This is a collection of materials addressing all you need to know about building data products for your use cases or your organisation. We keep updating this series.
Ch 1: Foundational
Where Exactly Data Becomes Product: Illustrated Guide to Data Products in Action
Like all software systems, data or AI use cases are supported by deep underlying infrastructures. But why has the infrastructure specific to data evolved into one of the most overwhelming of the lot? The brief answer is the transient element of data, which isnât such a dominating presence in general software systems. Data is varied, dynamic, and always âŚ
Data Products: A Case Against Medallion Architecture
If this is going to be a case against the Medallion architecture, we need to lawyer up on both ends and make a case for Medallion firstâits significance, reasons behind its emergence, impact, and why it worked or didnât work. And donât worry, weâll keep the defence short so we have the stage for whatâs coming.
Ch 2: Close-knit Business Ties
The Data Product Strategy | Becoming Metrics-First
Understanding the Essence of Data "AI as the new Electricityâ has been evangelised by Andrew NG and the data community from a transformational point of view. âJust as electricity transformed almost everything 100. years ago, today I actually have a hard time thinking of an industry that I donât think AI will transform in the next several years.â - Andrew âŚ
Metrics-Focused Data Strategy with Model-First Data Products | Issue #48
TOC Concept: Quenching the perpetual business curiosity
Quick Reads for the Busy Beeđ
We have covered the four stages of the Data Product Lifecycle in detail across individual chapters. For a quick read, here are the four stages at a glance: Design, Develop, Deploy, Evolve âťď¸
For a more detailed breakdown, refer to the thorough segments belowâŹď¸
Ch 3: The Data Product Lifecycle
How to Build Data Products? | Design: Part 1/4
Much like product development, the first stage in Data Product Development is Design. In this article, we are addressing the nuances of the design stage specifically. This piece is ideally suited for a Data Product Manager or a data practitioner performing the functions of a Data Product Manager. Weâll dive right in.
How to Build Data Products? | Develop: Part 2/4
Once you have completed the design stage of data products and specifically know what you're going to do, and you have clear metrics in place, you can then go into the development stage and actually start building the data product. The Develop Stage is where the data product developers come into play, and businessâŚ
How to Build Data Products? Deploy: Part 3/4
This is part of the Data Product Lifecycle Series. If youâre new here, feel free to refer to: Stage 1: Designing Data Products Stage 2: Building Data Products
How to Build Data Products | Evolve: Part 4/4
This is part of the Data Product Lifecycle Series. If youâre new here, feel free to refer to: Stage 1: Designing Data Products Stage 2: Developing Data Products Stage 3: Deploying Data Products
đ More detailed material:
Ch 4: 0 to 1, 1 to 100
Bringing Home Your Very First Data Product | Issue #49
This piece is a community contribution from Francesco, an expert craftsman of efficient Data Architectures using various patterns. He embraces new patterns as well, such as Data Mesh and Fabric, to capitalize on data value more effectively. We highly appreciate his contribution and readiness to share his knowledge with MD101.
So I Have A Data Product... Now What?
This piece is a community contribution from Ryan Duffy, a Data Strategy Leader with over a decade of experience! He has been part of the inner workings of what it takes to effectively deliver enterprise data, including establishing the Chief Data Offices for some of the largest financial institutions â some of which are probably represented in your wallâŚ
Operationalizing Data Product Delivery in the Data Ecosystem
This piece is a community contribution from Dylan Anderson, a strategy consultant and data storyteller who excels at bridging the gap between data and business strategy. With a passion for translating complex data into actionable insights, Dylan shares his expertise on
Building your Sausage Machine for Data Products đ: Less Tech, More Strategy | Issue #37
There's an idiom: âLike watching sausage getting made.â The idea being that you may like how sausage tastes, but that if you saw how sausage was made, you would find it a lot less appealing. The idiom applies not just to sausages but to the unsavory activities that are the backdrop for what we enjoy or admire, from law to medicine to politics to whateveâŚ
Ch 5: Key Roles
The Skill-Set to Master Your Data PM Role | A Practicing Data PM's Guide
This piece is a community contribution from GaĂŤlle SERET, Staff of the Core Data Product team at Decathlon Digital. She closely collaborates with Group Product Managers and cross-functional teams to shape the orgâs data product strategy, lead data discovery efforts, and ensure seamless data management practices.
Data Product Owner: Why Every Organisation Needs One
This piece is a community contribution from Nagim Ashufta, a data and AI strategist helping organizations turn data into a competitive edge. He specializes in data productization, AI strategy, and metadata design. We highly appreciate his contribution and readiness to share his knowledge with
The Role of the Data Architect in AI Enablement
This piece is a community contribution from Colin Hardie, Chief Data Architect and a seasoned expert in AI & ML enablement. With over 20 years of experience turning complex data into real business impact, Colin brings a sharp, strategic lens to modern data challenges. Weâre thrilled to feature his unique insights on
Universal Truths of How Data Responsibilities Work Across Organisations
This piece is a community contribution from Paul Jones, Strategic Data, Digital & AI Leader @Baringa. Paul helps global companies drive value and reduce risk by transforming how they manage data and technology, drawing on 20+ years of experience in senior data leadership roles at celebrated orgs such as
Data Leadership Extends Beyond Core-Data Professionals
This piece is a community contribution from James Miller, a seasoned data, strategy and commercial leader who bridges the gap between data and business. He began his career in retail analytics and has since worked as a Director of Data and Analytics,
Ch 6: Product Enablement through Platforms
Speed-to-Value Funnel: Data Products + Platform and Where to Close the Gaps
"Time kills all deals." In business, itâs not just a sayingâbut a stifling reality. Speed is more than a virtue; itâs survival. The ability to pivot fast and pivot in favourable directions has always been the most favoured skill in technologists and tech leaders.
The Essence of Having Your Own Data Developer Platform | Issue #9
TOC What is a Data Developer Platform (DDP)
The Essential "Personality Traits" You Need in Your Data Platform | Issue #40
Have you heard of Napoleon's famous saying, 'An army marches on its stomach?' This quote resonates with the idea that an army's success relies on properly providing sustenance for its soldiers.
Transitioning to a Data Product Ecosystem: Leveraging the Evolutionary Architecture
With the rapid introduction of new and disruptive innovations in the data space, CDOs are in a very tricky fight-or-flight mode. Itâs harmful not only for the role but also for organisations increasingly experiencing higher attrition. The disruption is not just on a technical level but also on a resource level, which is especially precarious when the roâŚ
Building Data Platforms: The Mistake Organisations Make | Issue #54
As data platform developers would relate, itâs undeniable how thrilled and hopped up we get on the meditative process of building things. Sometimes, the hit is so remarkable that developers might even start building just for the process, not really getting bothered by who or when somebody uses what we built. I bet product managers would relate.
Ch 7: Data Consumption Experiences
The Data Product Marketplace: A Single Interface for Business
This is a community contribution from Arielle Rolland, a Data & AI Strategy Consultant, specialised in Data Product & Datamesh Enablement. She is also the founder of the Data Product Meetup in Montreal and a member of the Data Product Leadership Community. Her expertise focuses on developing Data Product strategy at scale and executing on the implementaâŚ
Where Data Comes Alive: A Scenario-Based Guide to Data Sharing | Part 1
This piece is a community contribution from Francesco De Cassai, an expert craftsman of efficient Data Architectures using various patterns. He embraces new patterns, such as Data Products, Data Mesh, and Fabric, to capitalise on data value more effectively. We highly appreciate his contribution and readiness to share his knowledge with MD101.
Ch 8: AI-Enablement with the Productised Ecosystem
Thriving in the Agentic Era: A Case for the Data Developer Platform
Data isnât broken. It is the hidden pulse of recurring patterns. The way we deliver data, though, is broken.
How AI Agents & Data Products Work Together to Support Cross-Domain Queries & Decisions for Businesses
Today, businesses are mostly drowning in data, but the quest for context and data-driven actionable insights remains a meandering loop with no destination in sight. Despite having access to vast amounts of data and cutting-edge language model technologies, many organizations struggle to make meaningful use of them that transparently and measurably affecâŚ
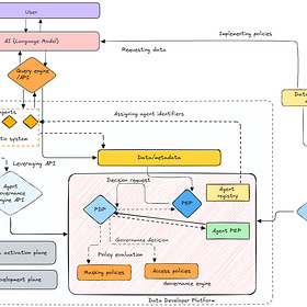
Governance for AI Agents with Data Developer Platforms
Imagine having an AI that not only executes a set of functions but strategises, thinks ahead, responds to your users, and humanizes the entire user journey.
Others | Facets of Data Products
Use Cases
Conceptual
Semantics-Specific
Governance
Design Paradigm & Modelling
Contracts
Infrastructure
Leveraging Existing Stacks










































































